ScyllaDB University LIVE, FREE Virtual Training Event | March 21
Register for Free
ScyllaDB Documentation Logo Documentation
  • Deployments
    • Cloud
    • Server
  • Tools
    • ScyllaDB Manager
    • ScyllaDB Monitoring Stack
    • ScyllaDB Operator
  • Drivers
    • CQL Drivers
    • DynamoDB Drivers
    • Supported Driver Versions
  • Resources
    • ScyllaDB University
    • Community Forum
    • Tutorials
Install
Ask AI
ScyllaDB Docs ScyllaDB Manual ScyllaDB Architecture ScyllaDB Anti-Entropy ScyllaDB Read Repair

Caution

You're viewing documentation for an unstable version of ScyllaDB Manual. Switch to the latest stable version.

ScyllaDB Read Repair¶

Read repair serves as an anti-entropy mechanism during read path.

On read operations, ScyllaDB runs a process called read repair, to ensure that replicas are updated with most recently updated data. Such repairs during read path run automatically, asynchronously, and in the background.

Note however, that if digest mismatch is detected before consistency level is reached, that repair will run in the foreground.

A normal read operation works according to the scenarios described in our Fault Tolerance documentation.

Read Request¶

This image illustrates the flow of a read request, when data is out of sync, and a background read repair process is triggered.

../../_images/1_read_repair.png
  1. Our coordinator, V, requests data (including digest) from one node, W, which is out of date.

  2. The coordinator also requests digests from the number of nodes up to the consistency level (in this case, Quorum or 2) which, in this case, includes Node X.

  3. If the digests from all replicas match, the coordinator responds to the client with the read data. If there is a mismatch (shown above), a read repair is performed.

Read Repair¶

See the appendices below for the detailed flow.

  1. Triggered by a mismatch in digest response from replicas (see above), the co-ordinator, in this case, node V, sends requests (for the full data set) to the same sub set of replicas participates in the read (up to the consistency level).

../../_images/2_read_repair.png
  1. During reconciliation, the co-ordinator (Node V) compares full data sets, and sends updates back to the out-of-date nodes.

../../_images/3_read_repair.png
  1. Once all updated replicas successfully have responded, the co-ordinator returns the merged data set to the client.

../../_images/4_read_repair.png
  • ScyllaDB Anti-Entropy

Appendix¶

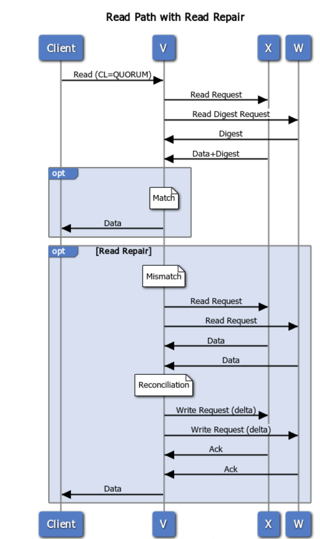
Flows created with websequencediagrams.com.

../../_images/6_Read_Path_with_Read_Repair.png

Was this page helpful?

PREVIOUS
ScyllaDB Hinted Handoff
NEXT
ScyllaDB SSTable Format
  • Create an issue
  • Edit this page

On this page

  • ScyllaDB Read Repair
    • Read Request
    • Read Repair
    • Appendix
ScyllaDB Manual
  • 2026.1
    • master
    • 2026.1
    • 2025.4
    • 2025.3
    • 2025.2
    • 2025.1
  • Getting Started
    • Install ScyllaDB 2026.1
      • Launch ScyllaDB 2026.1 on AWS
      • Launch ScyllaDB 2026.1 on GCP
      • Launch ScyllaDB 2026.1 on Azure
      • ScyllaDB Web Installer for Linux
      • Install ScyllaDB 2026.1 Linux Packages
      • Install scylla-jmx Package
      • Run ScyllaDB in Docker
      • Install ScyllaDB Without root Privileges
      • Air-gapped Server Installation
      • ScyllaDB Housekeeping and how to disable it
      • ScyllaDB Developer Mode
    • Configure ScyllaDB
    • ScyllaDB Configuration Reference
    • ScyllaDB Requirements
      • System Requirements
      • OS Support
      • Cloud Instance Recommendations
      • ScyllaDB in a Shared Environment
    • Migrate to ScyllaDB
      • Migration Process from Cassandra to ScyllaDB
      • ScyllaDB and Apache Cassandra Compatibility
      • Migration Tools Overview
    • Integration Solutions
      • Integrate ScyllaDB with Spark
      • Integrate ScyllaDB with KairosDB
      • Integrate ScyllaDB with Presto
      • Integrate ScyllaDB with Elasticsearch
      • Integrate ScyllaDB with Kubernetes
      • Integrate ScyllaDB with the JanusGraph Graph Data System
      • Integrate ScyllaDB with DataDog
      • Integrate ScyllaDB with Kafka
      • Integrate ScyllaDB with IOTA Chronicle
      • Integrate ScyllaDB with Spring
      • Shard-Aware Kafka Connector for ScyllaDB
      • Install ScyllaDB with Ansible
      • Integrate ScyllaDB with Databricks
      • Integrate ScyllaDB with Jaeger Server
      • Integrate ScyllaDB with MindsDB
  • ScyllaDB for Administrators
    • Administration Guide
    • Procedures
      • Cluster Management
      • Backup & Restore
      • Change Configuration
      • Maintenance
      • Best Practices
      • Benchmarking ScyllaDB
      • Migrate from Cassandra to ScyllaDB
      • Disable Housekeeping
    • Security
      • ScyllaDB Security Checklist
      • Enable Authentication
      • Enable and Disable Authentication Without Downtime
      • Creating a Custom Superuser
      • Generate a cqlshrc File
      • Reset Authenticator Password
      • Enable Authorization
      • Grant Authorization CQL Reference
      • Certificate-based Authentication
      • Role Based Access Control (RBAC)
      • ScyllaDB Auditing Guide
      • Encryption: Data in Transit Client to Node
      • Encryption: Data in Transit Node to Node
      • Generating a self-signed Certificate Chain Using openssl
      • Configure SaslauthdAuthenticator
      • Encryption at Rest
      • LDAP Authentication
      • LDAP Authorization (Role Management)
      • Software Bill Of Materials (SBOM)
    • Admin Tools
      • Nodetool Reference
      • CQLSh
      • Admin REST API
      • Tracing
      • ScyllaDB SStable
      • ScyllaDB SStable Script API
      • ScyllaDB Types
      • SSTableLoader
      • cassandra-stress
      • ScyllaDB Logs
      • Seastar Perftune
      • Virtual Tables
      • Reading mutation fragments
      • Maintenance socket
      • Maintenance mode
      • Task manager
    • ScyllaDB Monitoring Stack
    • ScyllaDB Operator
    • ScyllaDB Manager
    • Upgrade Procedures
      • About Upgrade
      • Upgrade Guides
    • System Configuration
      • System Configuration Guide
      • scylla.yaml
      • ScyllaDB Snitches
    • Benchmarking ScyllaDB
    • ScyllaDB Diagnostic Tools
  • ScyllaDB for Developers
    • Develop with ScyllaDB
    • Tutorials and Example Projects
    • Learn to Use ScyllaDB
    • ScyllaDB Alternator
    • ScyllaDB Drivers
  • CQL Reference
    • CQLSh: the CQL shell
    • Reserved CQL Keywords and Types (Appendices)
    • Compaction
    • Consistency Levels
    • Consistency Level Calculator
    • Data Definition
    • Data Manipulation
      • SELECT
      • INSERT
      • UPDATE
      • DELETE
      • BATCH
    • Data Types
    • Definitions
    • Global Secondary Indexes
    • Expiring Data with Time to Live (TTL)
    • Functions
    • Wasm support for user-defined functions
    • JSON Support
    • Materialized Views
    • DESCRIBE SCHEMA
    • Service Levels
    • ScyllaDB CQL Extensions
  • Alternator: DynamoDB API in ScyllaDB
    • Getting Started With ScyllaDB Alternator
    • ScyllaDB Alternator for DynamoDB users
    • Alternator-specific APIs
    • Reducing network costs in Alternator
  • Features
    • Lightweight Transactions
    • Global Secondary Indexes
    • Local Secondary Indexes
    • Materialized Views
    • Counters
    • Change Data Capture
      • CDC Overview
      • The CDC Log Table
      • Basic operations in CDC
      • CDC Streams
      • CDC Stream Changes
      • Querying CDC Streams
      • Advanced column types
      • Preimages and postimages
      • Data Consistency in CDC
    • Workload Attributes
    • Workload Prioritization
    • Backup and Restore
    • Incremental Repair
    • Automatic Repair
    • Vector Search
  • ScyllaDB Architecture
    • Data Distribution with Tablets
    • ScyllaDB Ring Architecture
    • ScyllaDB Fault Tolerance
    • Consistency Level Console Demo
    • ScyllaDB Anti-Entropy
      • ScyllaDB Hinted Handoff
      • ScyllaDB Read Repair
      • ScyllaDB Repair
    • SSTable
      • ScyllaDB SSTable - 2.x
      • ScyllaDB SSTable - 3.x
    • Compaction Strategies
    • Raft Consensus Algorithm in ScyllaDB
    • Zero-token Nodes
  • Troubleshooting ScyllaDB
    • Errors and Support
      • Report a ScyllaDB problem
      • Error Messages
      • Change Log Level
    • ScyllaDB Startup
      • Ownership Problems
      • ScyllaDB will not Start
      • ScyllaDB Python Script broken
    • Cluster and Node
      • Handling Node Failures
      • Failure to Add, Remove, or Replace a Node
      • Failed Decommission Problem
      • Cluster Timeouts
      • Node Joined With No Data
      • NullPointerException
      • Failed Schema Sync
    • Data Modeling
      • ScyllaDB Large Partitions Table
      • ScyllaDB Large Rows and Cells Table
      • Large Partitions Hunting
      • Failure to Update the Schema
    • Data Storage and SSTables
      • Space Utilization Increasing
      • Disk Space is not Reclaimed
      • SSTable Corruption Problem
      • Pointless Compactions
      • Limiting Compaction
    • CQL
      • Time Range Query Fails
      • COPY FROM Fails
      • CQL Connection Table
    • ScyllaDB Monitor and Manager
      • Manager and Monitoring integration
      • Manager lists healthy nodes as down
    • Installation and Removal
      • Removing ScyllaDB on Ubuntu breaks system packages
  • Knowledge Base
    • Upgrading from experimental CDC
    • Compaction
    • Consistency in ScyllaDB
    • Counting all rows in a table is slow
    • CQL Query Does Not Display Entire Result Set
    • When CQLSh query returns partial results with followed by “More”
    • Run ScyllaDB and supporting services as a custom user:group
    • Customizing CPUSET
    • Decoding Stack Traces
    • Snapshots and Disk Utilization
    • DPDK mode
    • Debug your database with Flame Graphs
    • Efficient Tombstone Garbage Collection in ICS
    • How to Change gc_grace_seconds for a Table
    • Gossip in ScyllaDB
    • Increase Permission Cache to Avoid Non-paged Queries
    • How does ScyllaDB LWT Differ from Apache Cassandra ?
    • Map CPUs to ScyllaDB Shards
    • ScyllaDB Memory Usage
    • NTP Configuration for ScyllaDB
    • POSIX networking for ScyllaDB
    • ScyllaDB consistency quiz for administrators
    • Recreate RAID devices
    • How to Safely Increase the Replication Factor
    • ScyllaDB and Spark integration
    • Increase ScyllaDB resource limits over systemd
    • ScyllaDB Seed Nodes
    • How to Set up a Swap Space
    • ScyllaDB Snapshots
    • ScyllaDB payload sent duplicated static columns
    • Stopping a local repair
    • System Limits
    • How to flush old tombstones from a table
    • Time to Live (TTL) and Compaction
    • ScyllaDB Nodes are Unresponsive
    • Update a Primary Key
    • Using the perf utility with ScyllaDB
    • Configure ScyllaDB Networking with Multiple NIC/IP Combinations
  • Reference
    • AWS Images
    • Azure Images
    • GCP Images
    • Configuration Parameters
    • Glossary
    • Limits
    • API Reference
      • Authorization Cache
      • Cache Service
      • Collectd
      • Column Family
      • Commit Log
      • Compaction Manager
      • Endpoint Snitch Info
      • Error Injection
      • Failure Detector
      • Gossiper
      • Hinted Handoff
      • LSA
      • Messaging Service
      • Raft
      • Storage Proxy
      • Storage Service
      • Stream Manager
      • System
      • Task Manager Test
      • Task Manager
      • Tasks
    • Metrics
  • ScyllaDB FAQ
  • 2024.2 and earlier documentation
Docs Tutorials University Contact Us About Us
© 2026, ScyllaDB. All rights reserved. | Terms of Service | Privacy Policy | ScyllaDB, and ScyllaDB Cloud, are registered trademarks of ScyllaDB, Inc.
Last updated on 28 Feb 2026.
Powered by Sphinx 8.1.3 & ScyllaDB Theme 1.8.10
Ask AI